Hvað eru Samningar?
Samningar halda utan um formleg lán í kerfinu – bæði innlán og útlán.
Samningur skilgreinir:
- hverjir eru aðilar að láninu
- lánstíma
- skilmála og ábyrgð
- tryggingar og skjöl
Samningur getur:
- staðið sjálfstætt, eða
- verið tengdur sýningu
Mikilvægt
Samningar halda utan um lánið í heild.
Upplýsingar sem varða tiltekið aðfang í samhengi lánsins (t.d. staða, meðhöndlun og tryggingar) eru skráðar í Skrásett (Registrar).
Upplýsingar sem varða tiltekið aðfang í samhengi lánsins (t.d. staða, meðhöndlun og tryggingar) eru skráðar í Skrásett (Registrar).
Svona virka lán í kerfinu
- Samningur er stofnaður (eða opnaður).
- Aðföng eru tengd við samning.
- Fyrir hvert aðfang verður til Skrásett-færsla.
- Sértækar upplýsingar eru skráðar í Skrásett.
- Staða aðfanga er uppfærð í Skrásett eftir því sem lánið þróast.
- Aðföng eru skilað og staða uppfærð í Skrásett.
Skrá eða breyta samningi — skref fyrir skref
- Smelltu á Búa til (eða opnaðu samning til breytinga).
- Fylltu út lykilreiti:
- Tegund og Samningsnúmer
- Lánveitandi og Lántakandi (skráðir í Samstarfsaðilar)
- Forvarsla (ef við á)
- Rannsókn / Greiningar (ef um er að ræða fornleifarannsóknir)
- Upphafsdagur og Lokadagur samnings
- Hlaða upp Rafrænum skjölum (samningsdrög, undirrituð skjöl, tryggingavottorð).
- Smelltu á Vista.
Tengja aðföng við samning
- Úr leitarniðurstöðum hægra megin: annaðhvort að leita eftir safnnúmeri eða t.d. úr vistaðri leit – dragðu aðföngin inn í töfluna.
- Með nánari leit í hægri flipanum: sækja aðföng úr t.d. vinnumöppu. Skrifaðu í leitarskilyrði Vinnumöppur og finndu þína möppu.
Athugið
Fyrir hvert tengt aðfang er hægt að skrá sértækar upplýsingar í Skrásett (Registrar) – t.d. tegund aðfangs, stöðu, umbúðir, meðhöndlun og tryggingar.
Ef aðfang er skilað, opnaðu viðkomandi Skrásett-færslu og veldu Staða = Skilað.

Fjarlægja aðfang úr samningi (ef rangt aðfang var tengt)
Ef rangt aðfang var tengt:
- Opnaðu Skrásett-eininguna.
- Finndu viðkomandi Skrásett-færslu.
- Haltu mús yfir nafn samningsins.
- Smelltu á litla X-ið.
- Vistaðu færsluna.
Athugið
Þú ert eingöngu að fjarlægja tenginguna við samninginn – ekki að eyða aðfanginu eða grunnskráningu þess.

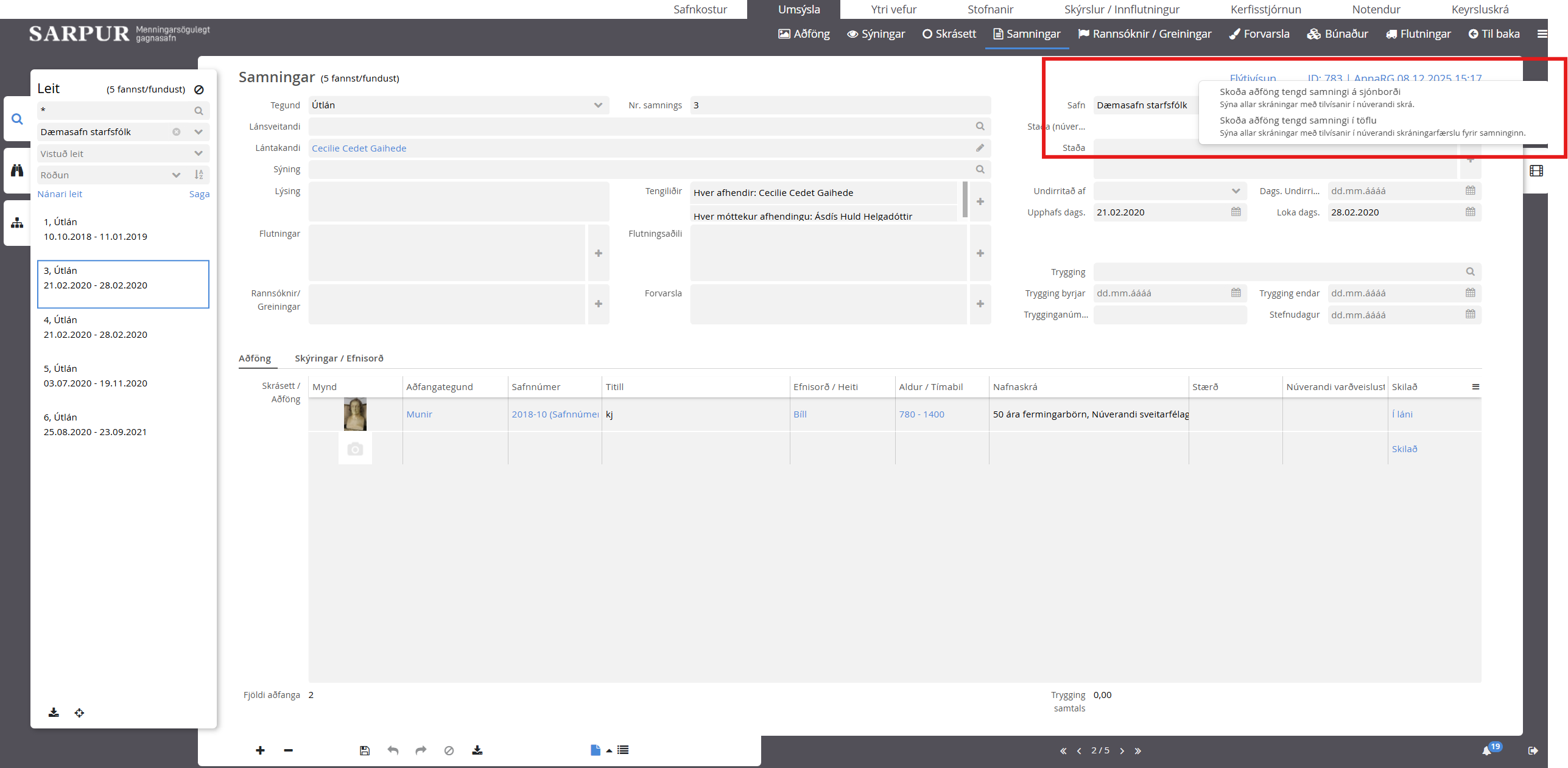
Flýtileið úr samningum
Til þess að skoða aðföng tengd samningi á einfaldan hátt er hægt að smella á Flýtivísun tengilinn sem er efst hægra megin á færsluspjaldinu. Þá koma upp möguleikar á að skoða í töflu eða skoða á sjónborði.
Veldu skoða í töflu.
Mikilvægt að muna
Samningar halda utan um lánið.
Skrásett heldur utan um hvert aðfang í lánsamhenginu.
Skrásett heldur utan um hvert aðfang í lánsamhenginu.
- Sama samningur getur tengst mörgum aðföngum.
- Sama aðfang getur komið oftar en einu sinni í Skrásett ef það er í fleiri en einu láni eða sýningu.
Var þessi grein gagnleg?
Það er frábært!
Þakka þér fyrir álit þitt
Því miður! Við gátum ekki verið hjálpleg
Þakka þér fyrir álit þitt
Viðbrögð send
Við kunnum að meta fyrirhöfn þína og munum reyna að laga greinina
